|
Кафедра управления
Курсовая работа
по дисциплине «Маркетинг»
Маркетинговое исследование рынка
портативных компьютеров г. Санкт-Петербурга
Санкт-Петербург
2006 г.
СОДЕРЖАНИЕ:
ВВЕДЕНИЕ.. 3
ГЛАВА I. Процедура проведения маркетингового исследования.. 5
1.1. Маркетинговые исследования: основные понятия и методологические подходы.. 5
1.2. Этапы проведения маркетингового исследования. 8
ГЛАВА II. Маркетинговое исследование рынка портативных компьютеров, реализуемых торговыми сетями в г. Санкт-Петербурге 14
2.1.Цели, задачи и методы маркетингового исследования. 14
2.2.Общие тенденции и особенности рынка портативных компьютеров. 14
2.3. Характеристика торговых сетей, политика сбыта и уровень сервиса. 21
2.4.Ценовая политика крупных продавцов портативных компьютеров на рынке Санкт-Петербурга. 25
2.5. Выводы по результатам исследования. 28
ЗАКЛЮЧЕНИЕ.. 30
СПИСОК ИСПОЛЬЗОВАННЫХ ИСТОЧНИКОВ.. 31
ПРИЛОЖЕНИЕ 1. 33
В настоящее время для российской бизнес-среды является актуальным вопрос не только успешного ведения бизнеса, но и необходимость его оценки и прогнозирования. Для этого проводятся маркетинговые исследования.
Как показывает практика, без рыночных исследований невозможно систематически собирать, анализировать, и сопоставлять всю информацию, необходимую для принятия важных решений, связанных с деятельностью на рынке, выбором рынка, определения объемов продаж, прогнозированием и планированием рыночной деятельности.
С учетом впечатляющих темпов роста отечественного рынка продаж компьютерной техники, потребность в маркетинговых исследованиях данного рынка постоянно увеличивается. Однако, до настоящего времени систематических исследований этого рынка не проводится. Каждый более или менее крупный игрок (продавец) представляет свои данные о состоянии продаж и предпочтениях покупателей, объективность которых порой вызывает определенные сомнения. Независимых компаний, оценивающих рыночные процессы на рынке компьютеров очень мало.
В силу указанных причин автор остановил свой выбор при определении темы курсовой работы на изучении рынка портативных компьютеров, реализуемых торговыми сетями в г. Санкт-Петербурге. Анализ особенностей проведения маркетингового исследования на данном рынке и является основной целью курсовой работы.
Забиваем Сайты В ТОП КУВАЛДОЙ - Уникальные возможности от SeoHammer
Каждая ссылка анализируется по трем пакетам оценки: SEO, Трафик и SMM.
SeoHammer делает продвижение сайта прозрачным и простым занятием.
Ссылки, вечные ссылки, статьи, упоминания, пресс-релизы - используйте по максимуму потенциал SeoHammer для продвижения вашего сайта.
Что умеет делать SeoHammer
— Продвижение в один клик, интеллектуальный подбор запросов, покупка самых лучших ссылок с высокой степенью качества у лучших бирж ссылок.
— Регулярная проверка качества ссылок по более чем 100 показателям и ежедневный пересчет показателей качества проекта.
— Все известные форматы ссылок: арендные ссылки, вечные ссылки, публикации (упоминания, мнения, отзывы, статьи, пресс-релизы).
— SeoHammer покажет, где рост или падение, а также запросы, на которые нужно обратить внимание.
SeoHammer еще предоставляет технологию Буст, она ускоряет продвижение в десятки раз,
а первые результаты появляются уже в течение первых 7 дней.
Зарегистрироваться и Начать продвижение
В задачи работы входит:
1. Изучить научные подходы к определению и методологии маркетинговых исследований, представленных в отечественной литературе.
2. Рассмотреть с теоретической точки зрения основные этапы маркетингового исследования.
3. Проанализировать петербургский рынок портативных компьютеров: его динамику, специфику, основных участников.
4. Дать оценку сбытовой и ценовой политике лидеров рынка.
5. Представить краткие выводы по результатам проведенного исследования и дать прогноз будущих тенденций развития.
При написании курсовой работы автор опирался на труды С.Г. Божук, Е.П. Голубкова, Г.П. Давидюк, Н.К. Малхотра, Ж.Ж. Ламбена и других исследователей; материалы соответствующей тематики Интернет-портала NBPrice.ru, корпоративных сайтов торговых сетей г. Санкт-Петербурга - http://www.key.ru/, http://www.compumir.ru/ и другие ресурсы.
Результаты проведенного исследования могут быть полезны как продавцам компьютерной техники, так и потенциальным покупателям портативных компьютеров.
ГЛАВА
I. Процедура проведения маркетингового исследования
Раскрывая сущность понятия маркетинговые исследования,
исследователи, как правило, используют такие научные категории, как анализ, сбор, регистрация, отображение, выявление, обработка, переработка, систематизация, представление данных; цель, задачи, объект, процедура исследования и др.[1]
В таблице 1.1. представлены различные определения маркетингового исследования (МИ), представленные в литературе.
Таблица 1.1
Определения маркетингового исследования, данные различными авторами
| Автор
|
год
|
определение
|
| Е.П. Голубков
|
1998
|
Систематический сбор, отображение и анализ данных по разным аспектам маркетинговой деятельности. Эта функция, которая связывает маркетологов с рынками, потребителями, конкурентами, со всеми элементами внешней среды маркетинга. [2]
|
| Н.К. Малхотра
|
2002
|
Систематическое и объективное выявление, сбор, анализ, распространение и использование информации для повышения эффективности идентификации и решения маркетинговых проблем (возможностей). [3]
|
| А.Дейан
|
2003
|
Поиск, сведение воедино и анализ количественной и качественной информации относительно спроса и предложения товаров и услуг (как реального, так и потенциального) с целью последующего принятия коммерческих решений тактического или стратегического характера.[4]
|
| Ж.Ж. Ламбен
|
2004
|
Диагностирование информационных потребностей и выбор релевантных взаимосвязанных переменных, для которых собирается, записывается и анализируется достоверная информация.[5]
Сервис онлайн-записи на собственном Telegram-боте
Попробуйте сервис онлайн-записи VisitTime на основе вашего собственного Telegram-бота:
— Разгрузит мастера, специалиста или компанию;
— Позволит гибко управлять расписанием и загрузкой;
— Разошлет оповещения о новых услугах или акциях;
— Позволит принять оплату на карту/кошелек/счет;
— Позволит записываться на групповые и персональные посещения;
— Поможет получить от клиента отзывы о визите к вам;
— Включает в себя сервис чаевых.
Для новых пользователей первый месяц бесплатно.
Зарегистрироваться в сервисе
|
| Г.А. Черчилль, Д.Якобуччи
|
2004
|
Функция, связывающая потребителя и производителя с помощью информации, используемой для идентификации рыночных возможностей и проблем; позволяет выработать, уточнить и оценить маркетинговые мероприятия; наблюдать за эффективностью маркетинга; улучшить понимание маркетинга как процесса.[6]
|
| С.Г. Божук
|
2005
|
Инструмент маркетинга, предназначенный для осуществления связи компании с элементами рыночной среды посредством выполнения определенных процедур (постановки проблемы, планирования и реализации методов сбора и анализа данных) с целью получения информации о возможностях для бизнеса или путях разрешения проблемной ситуации, способствующий тем самым снижению риска управленческих решений и пониманию рыночных процессов.[7]
|
Наиболее удачной нам представляется определение, предложенное А. Дейан, поскольку оно более емкое и четкое по сравнению с прочими формулировками.
Источники маркетинговой информации различны. Для наглядности представим их в виде схемы (рис. 1.1). Хотелось бы обратить внимание на следующее обстоятельство. Объем необходимых данных для исследования довольно велик, информация слабо структурирована, что создает серьезные трудности при ее сборе и анализе. Неоднозначны и стоимостные оценки маркетинговой информации, что в целом затрудняет актуализацию потребности в маркетинговых исследованиях. На российском рынке консалтинговых услуг не так много компаний, специализирующихся на маркетинговых исследованиях. И еще меньше тех, кто предоставляет действительно качественную информацию.
  
Рис. 1.1. Виды источников маркетинговой информации
Классификации МИ, предлагаемые в литературе также весьма вариативны. Так, например, Г.Л. Багиев с коллегами[8]
предлагают классифицировать маркетинговые исследования по таким критериям:
- по виду объекта исследования;
- по территориальному признаку;
- по временным характеристикам;
- по продуктивному (вещевому) признаку;
- по виду показателей, характеризующих объект;
- по способу получения данных.
В работе А.М. Немчина и Д.В. Минаева[9]
МИ классифицируются следующим образом:
- по уровню постановки проблемы – прикладные и фундаментальные;
- по источнику информации – первичные (полевые) и вторичные (кабинетные);
- по периодичности проведения/ области использования результатов - разовые (специальные) и стандартные (синдицированные);
- по степени охвата – сплошные и выборочные;
- по уровню измерительной «точности» - качественные и количественные (эмпирические).
Существуют и другие классификации, которые свидетельствуют о сложности и многомерности маркетинговых исследований.
Процедура маркетингового исследования может рассматриваться как ряд последовательных этапов - постановки задач, составления и осуществления программы (плана, проекта), обработки и анализа результатов. Это довольно традиционная схема проведения научного исследования. В разных работах этапы именно маркетингового исследования могут интерпретироваться по-разному, но в целом схема остается неизменной (рис. 1.2).

Рис. 1.2. Схема маркетингового исследования
Как указывает Г.Л. Багиев, несоблюдение этого порядка может свести процесс исследования к механическому сбору данных, не охваченному главной целью - устранением разницы между желаемыми и существующими состояниями вещей или установлением связей между переменными факторами в системе управления.[10]
Чтобы результаты маркетингового исследования были востребованы большом внимание уделяется его первому этапу, когда определяются назначение исследования и перспективы использования его результатов. Этап установления потребности в информации
должен обеспечить формулировку задач исследования в разрезе изучаемых показателей и методов, используемых для их регистрации и анализа.
Для постановки задач маркетингового исследования необходимо выработать решения относительно сущности проблемы, объекта, предмета, целей и задач исследования, а также метода, лежащего в основе изучения выбранной объекта исследования.
Постановка задач маркетингового исследования состоит из нескольких этапов, показанных на рис.1.3.
Рис. 1.3. Процедура постановки задач маркетингового исследования
В основе классификации проблем
исследования лежат несколько признаков: характер исследования; характер источника; масштаб распространения; время действия; широта круга затрагиваемых интересов; глубина проблематики; степень структурированности проблемы.
Например, по широте круга затрагиваемых проблем проблемы могут быть как глобального, так и локального масштаба.
Определить цели, значит ответить на вопросы: как будет использована информация, для чего она предназначена, к какому результату придет исследование. Цели исследования, как правило, тесно связываются с типом исследовательского проекта и типом требуемой информации.[11]
Цели маркетинговых исследований
могут носить следующий характер[12]
:
- разведочный (поисковый), т. е, предполагать сбор предварительной информации, предназначенной для более точного определения проблем и проверки гипотез;
- описательный (дескриптивный), т. е. заключаться в простом описании тех или иных аспектов реальной маркетинговой ситуации;
- каузальный, т, е. предполагать обоснование выявленных причинно-след-ственных связей.
Дж. О'Шонесси[13]
указывает на следующие виды информации для принятия решения, которые связывает с целями маркетингового исследования:
- описательная информация - статистические данные о потребителях (в том числе о степени потребительского удовлетворения), конкурентах, рынках, макросреде;
- пояснительная информация - сведения о причинах наступления какого-либо события, например, покупки товара (мотивы, факторы, влияющие на поведение потребителя); объяснение успехов или неудач организации на рынке, оценка влияния изменений, происходящих в окружающей среде;
- прогнозная информация - предсказание будущих событий, оценка по-следствий.
Соответственно, Дж, О'Шонесси называет три возможные цели маркетингового исследования: описание, объяснение или прогнозирование.
Цели исследования, например, помогают найти ответы на вопросы: как потребители оценивают товар, какие факторы влияют на мотивацию покупки и др.
Рабочая гипотеза
– это вероятностное предположение о сущности рассматриваемых явлений и путях решения проблемы; в ней излагается возможная связь исследуемого объекта с предполагаемыми действиями в целях решения проблемы.[14]
Формулирование задач исследования
- это определение структуры информации, необходимой для решения проблемы, и требований к ней.[15]
Методы
- это способы, приемы получения новых и проверки на истинность старых знаний. Среди методов исследования различают общенаучные и локальные, специфические для данной области. В свою очередь в составе общенаучных методов выделяют эмпирико-теоретические (методы наблюдения, эксперимента, измерения, описания) и логико-теоретические (методы сравнения, анализа и синтеза, системного подхода, дедуктивные, индуктивные, в том числе статистические)[16]
.
Общенаучные и локально-научные методы исследования используются в неразрывной связи со всеобщими методами: диалектическим и методом абстрагирования.
Существует довольно много классификаций методов маркетинговых исследований. Интерес вызывает классификация, представленная в работе Е. П. Голубкова [17]
.
Е. П. Голубков выделяет следующие классы методов маркетинговых исследований: методы анализа документов; методы опроса потребителей (социологических исследований); методы экспертных оценок; экспериментальные методы; экономико-математические методы.
Е. П. Голубков указывает на принципиальное отличие методов социологических исследований от методов экспертных оценок. По его мнению, первые ориентированы на массовых респондентов различной компетентности и квалификации, а вторые - на ограниченное число специалистов-профессионалов.
Общими могут быть способы обработки собранных данных (методы математической статистики). Примечательно, что оба класса методов основаны на использовании коммуникаций в процессе сбора информации, однако при этом процедурные вопросы зачастую существенно разнятся.
Возможности эмпирических методов представлены на рис. 1.4.

Рис. 1.4. Выбор метода исследования
Общая процедура разработки плана исследования включает:
1. Формирование предварительного плана исследования.
2. Планирование выборки.
3. Обоснование концепции измерения и создание рабочих документов.
4. Формирование бюджета исследования.
План (программа) исследования
– это основной документ подготовительного этапа, который обобщает решения предыдущих уровней (поставленные задачи и методы их решения) и определяет последующие шаги исследователя.
Техника исследования
– совокупность специальных приемов, операций, используемых в рамках конкретного метода сбора, обработки или анализа информации. Ряд технических приемов, связанных с общей задачей составляют методику исследования
. Например, методика разработки анкеты предусматривает различные приемы: вопросы для повышения заинтересованности респондентов в беседе, общую композицию вопросов и т.д.
Отчет
маркетингового исследования отражает результаты выполненного исследования, обобщение полученных данных, выводы по результатам.
В главе 2 данной работы представлены результаты маркетингового исследования рынка портативных компьютеров (ноутбуков), реализуемых крупными торговыми сетями в г. Санкт-Петербурге.
ГЛАВА
II. Маркетинговое исследование рынка портативных компьютеров г. Санкт-Петербурга
Цель исследования
– дать оценку особенностям предложения портативных компьютеров крупными торговыми сетями г. Санкт-Петербурга.
Гипотеза исследования
– рынок портативных компьютеров в ближайшие 3-5 лет будет расти. Предложение на рынке и число торговых сетей будут увеличиваться. Следовательно, на фоне увеличения предложения цена портативных компьютеров продемонстрирует динамику снижения, улучшиться качество обслуживания.
Задачи исследования
:
- изучить тенденции развития рынка портативных компьютеров г. Санкт-Петербурга;
- проанализировать сбытовую политику крупнейших продавцов на рынке портативных компьютеров;
- дать оценку ценовой политики торговых сетей;
- представить выводы и прогнозы относительно предложения портативных компьютеров.
Объект исследования
- торговые предложения портативных компьютеров крупными продавцами на рынке г. Санкт-Петербурга.
Методы исследования
– наблюдение, беседа, анализ документов (прайс-листов, программ сбыта), интернет-ресурсов торговых сетей г. Санкт-Петербурга.
В развитии российского рынка ноутбуков можно выделить два основных этапа. Первый относится к периоду с 1995 по 1997 год, когда шло активное развитие компьютерного рынка в целом. В это время начали появляться и первые российские ноутбуки. «Пионерами» стали RoverBook и Bliss. Кроме того, еще несколько компаний начинали выпускать собственные портативные компьютеры, например, Excimer и TS Computers, но из-за возникших сложностей были вынуждены временно закрыть эти проекты.
Финансовый кризис 1998 года отразился практически на всех отраслях экономики. Произошел резкий спад покупательской способности, что повлекло за собой снижение объемов производства. Это в первую очередь отразилось на дорогостоящих товарах, так называемых товарах второй необходимости и предметах роскоши, к которым на тот момент относились и ноутбуки. Средняя цена на лэптоп тогда составляла более 2500 $.[18]
Второй период (2002-2006 годы), когда рынок ноутбуков снова начал интенсивно развиваться, ознаменовался появлением новых игроков («вторая волна»). Причем, в это число входят не только российские компании, продвигающие собственные марки, но и транснациональные корпорации с уже известными брендами - Samsung, LG, Acer, Asus, Hyundai и др. Динамика роста объема продаж портативных компьютеров по годам в России, согласно сведениям компании ITResearch, выглядит следующим образом: 2002 год - 150 тыс. шт., 2003 - 280 тыс.шт. (273 млн. долларов), 2004 год – около 600 тыс. шт. Таким образом, согласно данным аналитических агентств IDC и Gartner, темпы роста российского рынка ноутбуков составили более 100 % в год.[19]
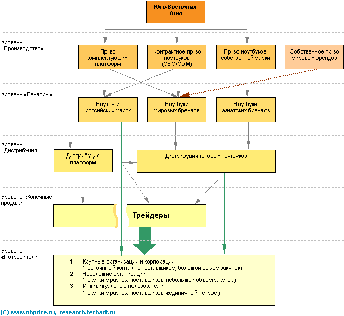
Структура рынка ноутбуков представлена в Приложении 1.
Современный российский рынок портативных компьютеров достаточно обширен и разнообразен и представлен различными фирмами-производителями - это Sony, IBM, HP, Toshiba, LG, ASUS, Bliss, Acer и многие другие. Долгое время не совсем соответствовала аналогичным показателям рынка России. И дело не только в меньших соотношениях продаж настольных ПК и ноутбуков или различиях в процентных «объемах наполнения» типичных ценовых сегментов. Зачастую на российском рынке та или иная компания совершенно неожиданно вырывалась вперед благодаря интересному модельному ряду или новой ценовой политике. В последнее время российский рынок все больше становится похож на мировой со всеми вытекающими из этого тенденциями. Тем не менее, постоянная интрига с то и дело меняющимися лидерами остается типичным показателем.
Основной тенденцией мирового рынка остается непрекращающийся рост количества продаваемых компьютеров при постоянном снижении средней цены ПК. Так, по данным аналитиков Gartner, суммарное количество ПК, проданных в 2005 году, превысит показатель предыдущего года на 12,7%, в то время как доходы от продаж увеличатся всего на 0,5%. При этом в 2005 году подтвердились прогнозы относительно роста продаж ноутбуков – он составил 31%. На 2006 год прогноз Gartner еще жестче: рост объемов поставок составит порядка 10,5% при снижении доходов на 0,4%.
В настоящее время первое место на рынке России, как и в большинстве Европейских стран, занимает компания Acer. Второе место - компания ASUS. Так, например, аналитики агентства Gartner оценивали долю компании Acer по поставкам ноутбуков в Россию во втором квартале 2005 года в 17%, при этом рост продаж по сравнению с аналогичным кварталом прошлого года в количественном выражении составил 448%.[20]
Примечательно, что в 2003 г. среди иностранных вендоров на российском рынке безусловным лидером являлась Toshiba, лишь немногим уступая в рыночной доле компании RoverBook. Однако Toshiba является одним из признанных технологических лидеров, так как постоянно совершенствует свои устройства, но одной из самых значимых ее разработок являются технологии охлаждения процессоров, чипсета и графического адаптера, а также передовые технологии элементов питания ноутбуков на метаноле.[21]
Схожие тенденции развития рынка портативных ПК наблюдаются и в Санкт-Петербурге. На рынке города представлены торговые марки практически всех ведущих мировых производителей портативных компьютеров: Acer, Asus, LG, Samsung, Sony, Fujitsu-Siemens, BenQ, Toshiba и другие.
Суммарных точных данных о том, сколько ноутбуков достигает конечных пользователей в каждом городе или регионе, до сих пор ни у кого нет, но, логически рассуждая, можно вывести такую пропорцию: 25-30% от всех продаж ноутбуков в России - это Москва, 5-8% - Санкт-Петербург.
В отличие от Москвы, доля специализированных сетей на втором по величине рынке компьютеров и оргтехники - петербургском - составляет 95%, к тому же в Петербурге абсолютное лидерство принадлежит двум компьютерным розничным сетям - «Кей» и «Компьютерный мир». По данным исследовательской компании TNS Gallup Media, на эти сети приходилось на начало 2003 г. примерно две трети (67%) продаж компьютерной техники Петербурга, при этом доля «Кей» составляет 40%, «Компьютерного мира» - 27%. Доли остальных игроков не превышали 9%: сеть «Компьютерная служба 320-8080» занимала 9% петербургского рынка, магазины «РиК» - 7%, «Мир Техники» - 5%, «Свега Плюс» - 4%, «РиМ» - 3%. Помимо вышеперечисленных розничных сетей, на петербургском рынке работают около 150 мелких фирм, специализирующихся на сборке компьютеров в основном под заказ и торговле бывшей в употреблении техникой, но доля мелких компаний неуклонно сокращается.[22]
В Петербурге слабее просматривается такая тенденция, как в Москве, когда потребитель получает стандартное обслуживание на уровне западных компаний. В Москве, например, открыли специализированный розничный салон «Дом ноутбуков» (FosterGroup), который активно распространяет дилерскую сеть по всей России. Аналогичной сети такого уровня в Петербурге пока нет.
Отсутствуют в Петербурге и специализированные рынки. Петербургским аналогом московских рынков «Савеловский», «Митино», «Горбушка» с некоторой натяжкой можно назвать рынок «Юнона». Но доля компьютерной техники, продаваемой здесь, всегда была незначительной, а за последние 5 лет акцент сместился с перепродажи компьютерных комплектующих на розничную продажу мобильных телефонов и аксессуаров, а также пиратских CD и DVD.
За 2005 год по Петербургу, как и в целом по стране, в структуре продаж заметно возросла доля ноутбуков и КПК. В структуре спроса по городу ноутбуки составляют уже 20% по версии СНИЦ и 15% по данным «Микробит». Общий рост объемов продаж по ноутбукам по сравнению с прошлым годом был превышен вдвое. Более 65% продаж по городу приходится на модели ноутбуков стоимостью от 30 до 50 тыс. руб. Общее количество ноутбуков в домах петербуржцев на сентябрь 2004 г. оценивается на уровне 50-60 тыс. штук или около 10% всего парка ПК. За прошлый год с петербургского рынка практически полностью исчезли ноутбуки Pentium начального уровня. На конец года около 50% рынка представлены компьютерами на базе процессоров класса Pentium 3 и 4 поколения или аналогичных (AMD). [23]
Если говорить о крупнейших игроках петербургского мобильного рынка, то здесь можно оперировать лишь данными самих компаний-продавцов. В частности, «Компьютерный мир» заявляет о своем несомненном лидерстве. «Компьютерный мир» контролирует порядка 20% местного рынка ноутбуков.
2005 год оказался вообще переломным для петербургского рынка ноутбуков. В некоторых розничных сетях доля продаж ноутбуков увеличилась беспрецедентно - до 100% по сравнению с предыдущим годом. Так, рост этого направления в торговой сети «Компьютерный мир» в 2004 году по сравнению с 2003 годом составил 80%, а в сети «Кей» - 100%. Если рост рынка настольных систем сильно замедлился и составил 10-15%, то рынок ноутбуков в целом по Петербургу вырос на 30% минимум.[24]
С точки зрения соотношения цены и качества в глазах пользователей портативные компьютеры выглядят весьма предпочтительно. Но они все равно пока проигрывают настольным системам, прежде всего в стоимости. В качестве основного компьютера ноутбук домой может купить только состоятельный пользователь, за деньги, которые стоит ноутбук, можно установить систему на основе обычного компьютера, которая была бы и функционально более удачной, например, для просмотра фильмов, игр. Отсюда проистекают и три характерные для местного рынка ноутбуков черты.
Во-первых, ноутбуки чаще покупают для работы. В общей доле продаж больше корпоративных клиентов, которые приобретают ноутбуки для личного использования персоналом.
Во-вторых, более высоким спросом у покупателей пользуются модели российской сборки, поскольку по цене они гораздо доступнее. Но при этом, ноутбук не перестает оставаться «модной вещицей», которая подчеркивает статус хозяина. Для многих покупателей важен брендовый ноутбук. В то же время новый ноутбук известного бренда стоит дорого. Поэтому новые ноутбуки приобретают в основном российского производства. Сегодня русский ноутбук можно купить примерно за 25 тысяч рублей. Импортная техника в основном реализуется на рынке second hand, образуя третью особенность рынка портативных компьютеров.
По данным IDC, состав тройки лидеров продаж в течение прошлого года был довольно стабилен - Asus, Rover Computers и iRU. Итоги четвертого квартала прошлого года показали, что эти компании заняли 18, 16 и 14% рынка соответственно, за ними идут Acer (10%) и Max Select (7%). По версии IDC, крупнейшими поставщиками ноутбуков в четвертом квартале стали (по убыванию) Asus, Rover Computer, iRU, Samsung и Acer. ITResearch, подводя итоги за тот же период, утверждает, что на долю этих компаний пришлось 62,1% всех продаж.
Однако петербургская картина рынка сильно отличается от общероссийской: так, в тройке лидеров практически отсутствуют российские бренды. В сети «Кей», например, в минувшем году на ведущих позициях закрепился Asus (общероссийский лидер), на втором месте - Acer, третье место разделили Samsung и LG. В сетях «Компьютерный мир» и «Компьютеры 320-80-80» наиболее успешно продавались те же марки - Asus, Acer и Samsung. Местные производители имеют незначительные проценты продаж во всех перечисленных сетях.[25]
Резкий рост спроса на ноутбуки произошел не случайно - он был определен общим снижением цен на портативные компьютеры и одновременно расширением их функциональности. Сейчас на рынке доступны модели стоимостью ниже 1 тыс. долларов, обладающие хорошими характеристиками (для сравнения в 1999 года стоимость Pentium II доходила до $ 4500) При этом в сегменте бюджетных решений активно работают не только отечественные сборщики, но и западные вендоры (в частности, все нынешние лидеры рынка).
Прогресс модернизации идет и в области дисплеев (дисплей сегодня - одно из важнейших потребительских качеств ноутбука). Так, у большинства моделей яркость экрана монитора составляет сейчас не менее 200 нит (еще несколько лет назад - не более 180 нит), а разрешение продолжает расти - на рынке уже представлены модели с разрешением 1900х1200 пикселей. Другая тенденция - расширение формата - на смену стандартным пропорциям экрана 4:3 приходят более удобные для восприятия 16:9.
Что касается дизайна, то тут две главные тенденции - корпусы ноутбуков становятся разноцветными и все большую популярность обретает «тонкий» и «ультратонкий» формат (slim и ultraslim), когда толщина ноутбука может не дотягивать и до сантиметра.
Как показывают наблюдения и замеры рынка, меняется и структура потребления. Здесь мы идем по западному пути развития, где уже давно считается нормой иметь в качестве домашнего компьютера не настольную систему, а компактный и в меру производительный ноутбук. Это подтверждает и исследование «ТОЙ-Опинион», согласно которому в 2004 году 53% из числа покупателей купили ноутбук в дополнение к настольному компьютеру, 8% - взамен устаревшей настольной модели, а 23% - взамен устаревшего ноутбука. Еще для 16% ноутбук стал первым компьютером в семье. Круг потребителей серьезно меняется. Теперь мы видим ноутбуки не только у серьезных мужчин в галстуках, но и у молодежи, студентов - в общем, у людей самых разных возрастов и профессий.
Далее на гистограмме приведено изменение предпочтений потребителей по ценовым категориям за 2002-2004 гг.[26]

Рис. 2.5. Изменение предпочтений потребителей по ценовым категориям
Рассмотрим далее политику сбыта и ценовую политику в ведущих торговых сетях Санкт-Петербурга.
«Компьютерный Мир» - фирма, специализирующаяся на производстве и реализации компьютеров, решении вопросов сетевой интеграции, а так же поставках офисной техники, комплектующих и расходных материалов как организациям так и частным лицам.
«Компьютерный Мир» - одна из крупнейших в Санкт-Петербурге сеть компьютерных магазинов, расположенных в непосредственной близости от станций метро. В магазинах торговой сети «Компьютерный Мир» всегда широкий выбор моделей: персональных и портативных компьютеров, мониторов, принтеров, сканеров, копировальных аппаратов и другой оргтехники ведущих мировых производителей: Intel, IBM, AMD, Hewlett Packard, Epson, Lexmark, Canon, Sony, Samsung, LG, Nokia, NEC - что гарантирует высокий уровень качества и сервисной поддержки. Всего фирма предлагает более 2000 наименований указанной продукции.
Торговая сеть предлагает покупателям гибкую систему скидок и дисконтных карт, производит ежедневное выездное обслуживание компьютерной техники службой «Компьютерный Мобильный Сервис».
Дисконтная система включает 4 вида дисконтных карт:
- карта LIGHT - 5%
- карта STANDART - 10%
- карта MASTER - 15%
- карта VIP - 25%.
Срок действия дисконтных карт устанавливается равным до конца календарного года в течение которого была получена карта. При этом, если в средствах массовой информации в течение указанного календарного года не было специальных сообщений о прекращении действия карт вообще или только карт указанной серии, то действие дисконтной карты считается безусловно продолженным на следующий календарный год.
Карты дисконтной системы в продажу не поступают, а выдаются покупателю по факту покупки товара на установленную сумму или определенной группы товаров в любом магазине «Компьютерный Мир», за исключением VIP карт выдача которых производится по решению руководства фирмы «Компьютерный Мир».
Дисконтная карта может использоваться покупателем при покупке товара как за наличный, так и за безналичный расчет. Скидка по дисконтной карте предоставляется по факту окончательного расчета за покупку при предъявлении карты в магазине. Для безналичного расчета это означает, что если счет был выставлен и оплачен с учетом действующей скидки по одной из дисконтных карт, а покупатель по какой-либо причине не смог предъявить карту заявленного типа в момент получения товара, то выдача товара будет произведена только после соответствующей доплаты по счету.
Фирма обеспечивает качественное гарантийное и после гарантийное обслуживание поставляемой техники. В каждом магазине фирмы имеется собственный сервисный центр, сформированный из специалистов высокой квалификации. Такая структура позволяет осуществлять гарантийное и после гарантийное обслуживание в минимальные сроки и в удобном для клиента месте. В черте Петербурга обеспечивается бесплатная доставка клиентам компьютерной и офисной техники.
Результат многолетней работы фирмы: Intel Premier provider, Microsoft Gold Certified Partner, Интегратор продукции INTEL, Платиновый дилер Lexmark, Авторизованный реселлер Samsung Electronics, Business partner Hewlett Packard, Авторизованный реселлер корпорации Xerox, Официальный партнёр CANON, Авторизованный дилер NEC, Авторизованный дилер ASUS, и другие, развитая структура и прогрессивная маркетинговая и кадровая политика.
«Компьютер-Центр КЕЙ» был основан 1 декабря 1991 года и специализировался на продаже программного обеспечения собственной разработки, а также расходных материалах для компьютерной техники. Первый полноценный компьютерный магазин в Санкт-Петербурге, торгующий в розницу широким ассортиментом компьютерной техники и расходных материалов, был открыт в 1992 году на Литейном 57. Это был единственный магазин в Петербурге, в котором можно было найти все: от ленточки или кабеля к принтеру до мощных сетевых станций. На сегодня в сети розничных продаж «КЕЙ» действует 11 магазинов, в том числе центральный двухэтажный компьютерный супермаркет «Кей» на Московском 25 и супермаркет КЕЙ в В.Новгороде.
По опросам покупателей (Toy-Opinion, январь-февраль 2005) Компьютер-Центр «КЕЙ» является безусловным лидером на рынке розничных продаж компьютерной техники, занимает первое место в рейтинге упоминания компьютерных фирм и является одной из самых интенсивно развивающихся компаний в Петербурге. «КЕЙ» является ведущим официальным партнером в Северо-западном регионе компаний Intel, Microsoft, Canon, HP, Xerox, Epson, Lexmark, Samsung, LG, Sony, Philips, NEC, Seagate, MSI, ASUS и других.
Компьютер-Центр КЕЙ - это широкий выбор офисной, компьютерной и фото-видеотехники. Особая гордость - это самый широкий выбор расходных материалов от уже забытых многими ленточек для матричных принтеров до картриджей к современным цветным лазерным принтерам. В наших магазинах всегда можно найти комплектующие, необходимые для модернизации и расширения возможностей имеющихся компьютеров большинства производителей. В ассортименте «КЕЙ» покупатель может найти как недорогие, так и популярные модели, а также эксклюзивную и высокопроизводительную компьютерную технику. Предлагаются компьютеры любой конфигурации собственной марки КЕЙ, которые отличаются проверенной надежностью и фирменным сервисом, осуществляемым сервис-центром.
Эту торговую сеть отличает высокий уровень обслуживания покупателей Каждый продавец проходит подготовку в собственном учебном центре «КЕЙ». Программа подготовки продавцов включает не только знание компьютерной техники, но и культуру обслуживания покупателей.
Действует дисконтная карта - система автоматического учета и накопления скидок покупателям. С каждой покупкой по карте КЕЙ скидка становится больше, а сама покупка дешевле. Карты выдаются при покупке:
- товаров на сумму от 15000 руб. единовременно
- товаров на сумму от 15000 руб. в течение шести месяцев (при предъявлении чеков).
Скидки предоставляются со второй покупки, начиная с минимальной скидки до максимальной - при накоплении соответствующей суммы покупок по карте. Размер скидки определяется на основе суммы покупок, совершенных по карте. Скидки по карте не предоставляются на товары, продающиеся по распродаже или со скидкой для всех покупателей, а также при наличии на ценнике в торговом зале пометки «СПЕЦИАЛЬНАЯ ЦЕНА».
Скидки не предоставляются при оплате покупки банковскими картами и при покупке товаров в кредит.
| Сумма покупок по карте, у.е.
|
Размер скидки при покупке, %
|
| Системные блоки
|
Комплектующие, периферия, оргтехника, ноутбуки
|
Расходные материалы, аксессуары, интернет-карты
|
Книги и программное обеспечение
|
| 500
|
0,75
|
0,5
|
1,25
|
2,5
|
| 3000
|
3
|
2
|
5
|
10
|
Карта выдается в момент оплаты покупки после заполнения регистрационной анкеты. На сегодня обладателями карт накопительных скидок КЕЙ являются более 250.000 покупателей. По количеству дисконтных карт, находящихся в обращении у покупателей, «КЕЙ» занимает одно из первых мест в Петербурге.
Покупатели компьютеров КЕЙ могут воспользоваться также бесплатной доставкой компьютера (только в указанной черте города, только в сопровождении покупателя).
В обеих рассмотренных сетях регулярно проводятся акции по вручению подарков, компьютерная техника также может быть приобретена покупателями в кредит.
Давая оценку ценовой политике рассматриваемых торговых сетей, следует отметить некоторые особенности данного рынка. Цена изделия складывается из множества составляющих. Она зависит не только от марки и модели конкретного изделия, но и конфигурации компьютера. Абсолютно идентичной конфигурации ПК одной и той же марки и модели практически не встречается в разных торговых сетях. Поэтому мы можем лишь приблизительно сравнить цены в первой и второй торговых сетях.
В таблицах 2.2, 2.3, 2.4, 2.5 представлены цены на портативные компьютеры некоторых популярных торговых марок (ASUS, Sony).
Таблица 2.2
Портативные компьютеры
ASUS
(торговая сеть «Компьютерный мир», февраль, 2006)
| №/№
|
НАЗВАНИЕ И ХАРАКТЕРИСТИКИ МОДЕЛИ
|
Цена, руб.
|
| 1.
|
Asus S300N (MP3)
Intel Pentium M 1100 MHz, 512MB, 60Gb, DVD-RW, F/M 56K, Intel 855GME up 64mb, WiFi, 8,9" XGA TFT, Windows XP Rus, вес 1,28 кг
|
62590
|
| 2.
|
Asus S300N (MP3)
Intel Pentium M 1100 MHz, 512MB, 80Gb, DVDRW, F/M 56K, Intel 855GME up 64mb, WiFi, 8,9" XGA TFT, Windows XP Rus, вес 1,28 кг
|
62990
|
| 3.
|
Asus
W3
H00
V
Intel Pentium M 2000 MHz, 512MB, 100Gb, DVDRW, F/M 56K, ATI X600 up 128mb, WiFi, Bluetooth, 14" WXGA TFT, Windows XP Rus, вес 2,2 кг
|
63990
|
| 4.
|
Asus S5200A
Intel Celeron M 1500 MHz, 256MB, 40Gb, DVD-CDRW ext., F/M 56K, Intel 915GME up 64mb, WiFi, 12,1 XGA TFT, Windows XP Rus, вес 1,35 кг
|
40990
|
| 5.
|
Asus
W3
H00
V
Intel Pentium M 1730 MHz, 512MB, 60Gb, DVDRW, F/M 56K, ATI X600 128mb, WiFi, Bluetooth, 14" WXGA TFT, Windows XP Rus, вес 2,2 кг
|
57990
|
| 6.
|
Asus W5G00A
Intel Pentium M 1700 MHz, 512MB, 60Gb, DVD-CDRW, F/M 56K, Intel 915GME 64mb, WiFi, 12.1" XGA TFT, Windows XP Rus, вес 1,8 кг
|
57990
|
| 7.
|
Asus M5200A
Intel Pentium M 1860 MHz, 512MB, 60Gb, DVD-RW, F/M 56K, Intel 915GME up 64mb, WiFi, 12,1 XGA TFT, Windows XP Rus, вес 1,55 кг
|
58990
|
| 8.
|
Asus V6X00V
Intel Pentium M 1730 MHz, 512MB, 60Gb, DVD-CDRW, F/M 56K, ATI X600 64mb, WiFi, Bluetooth, 15" SXGA TFT, Windows XP Rus, вес 2,4 кг
|
59490
|
| 9.
|
Asus W6K00A
Intel Pentium M 2000 MHz, 512MB, 100Gb, DVD-RW, F/M 56K, Intel 915GME up 224mb, WiFi, Bluetooth, 13.3" WXGA TFT, Windows XP Rus, вес 1,8 кг
|
66950
|
Таблица 2.3
Портативные компьютеры
ASUS
(торговая сеть «Компьютер-Центр КЕЙ», февраль, 2006)
| №/№
|
НАЗВАНИЕ И ХАРАКТЕРИСТИКИ МОДЕЛИ
|
Цена, руб
|
| 1.
|
ASUS S300N
PM 1.0GHz
8.9"/i855/512/80/DVDRW/WF/L/F/WXPH
|
58990
|
| 2.
|
ASUS S300N
PM 1.0GHz
8.9"/i855/512/60/Combo/WF/WXPH
|
53990
|
| 3.
|
ASUS S300N
PM 1.1GHz
8.9"/i855/512/60/Combo/WF/WXPH
|
57990
|
| 4.
|
ASUS S5A
Pm750 1.86
12.1"/i915/512/60/Combo(ext)/WF/Ba
|
52490
|
| 5.
|
ASUS S200N
Pm 1.1GHz
8.9"/i855/256/40/WF/WXPH/Bag
|
48990
|
| 6.
|
ASUS S300N
PM 1.2GHz
8.9"/i855/512/60/DVDRW/WF/WXPH
|
63990
|
| 7.
|
ASUS V6V
Pm740 1.73
15"/X600/512/60/Combo/WF/BT/Bag
|
59990
|
| 8.
|
ASUS W6A
Pm760 2.0
13.3"/i915/512/100/DVDRW/WF/BT/Bag
|
66990
|
Таблица 2.4
Портативные компьютеры
Sony
(торговая сеть «Компьютерный мир», февраль, 2006)
| №/№
|
НАЗВАНИЕ И ХАРАКТЕРИСТИКИ МОДЕЛИ
|
Цена руб.
|
| 1.
|
Sony Vaio FJSR
Intel Pentium M 1700 MHz, 512Mb, 80Gb, DVDRW, F/M 56K, WiFi, Intel 900GMA up 128mb, 15.4" WXGA TFT, WindowsXP Rus, вес 2,9 кг
|
48950
|
| 2.
|
Sony Vaio VGN-S315MR
Intel Pentium M 1730 MHz, 512Mb, 80Gb, DVDRW, F/M 56K, WiFi, NVIDIA Go 6400 128mb, 15.4" WXGA TFT, WindowsXP Rus, вес 2,9 кг
|
50995
|
| 3.
|
Sony Vaio VGN-S315MR
Intel Pentium M 1800 MHz, 1024Mb, 100Gb, DVDRW, F/M 56K, WiFi, NVIDIA Go 6400 128mb, 15.4" WXGA TFT, WindowsXP Rus, вес 2,9 кг
|
56590
|
| 4.
|
Sony Vaio VGN-S5HRP
Intel Pentium M 1700 MHz, 512Mb, 60Gb, DVDRW, F/M 56K, WiFi, NVIDIA GF Go 6400 128mb, 13.3" WXGA TFT, WindowsXP PE Pro, вес 1,95 кг
|
64950
|
| 5
|
Sony Vaio VGN-S5XRP
Intel Pentium M 2000 MHz, 1024Mb, 100Gb, DVDRW, F/M 56K, WiFi, NVIDIA GF Go 6400 128mb, 13.3" WXGA TFT, WindowsXP Pro, вес 1,9 кг
|
79950
|
| 6.
|
Sony Vaio TX1
Intel Pentium M 1200 MHz, 1024Mb, 60Gb, DVDRW, F/M 56K, WiFi, Intel 855GM up 128mb, 11.1" WXGA TFT, WindowsXP Pro, вес 1,2 кг
|
83950
|
Таблица 2.5
Портативные компьютеры
Sony
(торговая сеть «Компьютер-Центр КЕЙ», февраль, 2006)
| №/№
|
НАЗВАНИЕ И ХАРАКТЕРИСТИКИ МОДЕЛИ
|
Цена, руб.
|
| 1.
|
Sony VGN-T2XRP
Pm753 1.2G 10.6"/i855/512/60/DVDRW/WF/W
|
79990
|
| 2.
|
Sony VGN-FS215MR
Pm740 1.73G 15.4"/G62/512/80/DVDRW/WH
|
49990
|
| 3.
|
Sony VGN-FS215SR
Pm750 1.86G 15.4"/G62/512/100/DVDRW/W
|
54990
|
| 4.
|
Sony VGN-S4XRP
Pm760 2.0G 13.3"/G62/1024/100/DVDRW/WF
|
78990
|
| 5.
|
Sony VGN-S4HRP
Pm740 1.73G 13.3"/G62/512/60/DVDRW/WF/WX
|
61990
|
| 6.
|
Sony VGN-S5HRP
Pm740 1.73G 13.3"/G64/512/80/DVDRW/WF/BT
|
63990
|
| 7.
|
Sony VGN-S5XRP
Pm760 2.0G 13.3"/G64/1024/100/DVDRW/WF/BT
|
80490
|
| 8.
|
Sony VGN-FS315SR
Pm750 1.86G 15.4"/G64/1024/100/DVDRW/WF
|
56990
|
| 9.
|
Sony VGN-FS315MR
Pm740 1.73G 15.4"/G64/512/80/DVDRW/WF
|
50999
|
Из таблиц ясно видно, что ценовой конкуренции между торговыми сетями, в принципе, нет. Разница в цене примерно на аналогичные модели (выделены цветом) крайне мала.
Модельный ряд предлагаемых компьютеров в торговых сетях различен, но представлены изделия практически всех ведущих мировых производителей, что свидетельствует о достаточно высоком уровне менеджмента и маркетинга в компаниях.
Как показал анализ, тенденции петербургского рынка имеют свои особенности по сравнению с общероссийской ситуацией. Он заметно меньше московского рынка и более монополизирован. Мелкие фирмы практически не имеют на петербургском рынке никаких шансов.
Уровень сбытовой политики крупнейших торговых сетей можно признать удовлетворительным. Рассмотренные торговые сети «Компьютерный мир» и «Кей» придают этой политики большое значение в русле самых передовых технологий к организации продаж. Вместе с тем, в сбытовых политиках торговых сетей есть некоторые отличия: по-разному организованы дисконтные системы; в «Компьютерном мире» заметно отстает от основного конкурента уровень подготовки персонала, хотя эти различия не оказывают значительного влияния на расстановку сил на рынке.
Ценовая политика рассмотренных сетей в целом обнаруживают схожие черты. В этом смысле потребителю не предоставлено выбора. Это - явный признак монополизации рынка.
Анализ ситуации позволяет также предположить, что рынок ноутбуков Санкт-Петербурга очень перспективен и еще далек от насыщения, поэтому следует ожидать увеличение предложения и появления новых игроков (торговых сетей), возможно ведущих игроков г. Москвы. Между игроками петербургского рынка развернется еще более острая конкурентная борьба. Таким образом, можно смело ожидать дальнейшее снижение цен и улучшение качества обслуживания. Кроме того, лепту в этот процесс вносит удешевление ЖК-дисплеев. Не исключено, что в течение 2-3 лет нынешние лидеры рынка сдадут свои позиции москвичам, или, в случае вступления России в ВТО, западным торговым сетям.
Таким образом, гипотеза исследования нашла свое подтверждение – петербургский рынок портативных компьютеров в ближайшие 3-5 лет будет расти. Предложение на рынке и число торговых сетей будут увеличиваться. В связи с этим считаем, что сбытовая и ценовая политика компаний-продавцов будет претерпевать существенные изменения. Эта тенденция очень вероятна и в силу того обстоятельства, что круг потребителей ноутбуков расширяется.
Большую активность приобретают банки на рынке розничного кредитования. Следовательно, объем предложений продажи компьютеров в кредит будет также расти.
Однако в перспективе темпы роста рынка начнут снижаться, при этом уровень продаж останется сравнительно высоким. В пользу последнего обстоятельства говорит тот факт, что российский рынок все еще не насыщен.
В данной работе автор стремился показать наиболее существенные черты, присущие научной концепции маркетинговых исследований и проиллюстрировать теоретические положения наглядным примером - анализом предложения портативных компьютеров на петербургском рынке.
Процедура маркетингового исследования может рассматриваться как ряд последовательных этапов - постановки задач, составления и осуществления программы (плана, проекта), обработки и анализа результатов.
Целью проведенного в работе маркетингового исследования являлась оценка особенностей предложения портативных компьютеров крупными торговыми сетями г. Санкт-Петербурга.
В задачи исследования входило: изучить тенденции развития рынка портативных компьютеров г. Санкт-Петербурга; проанализировать сбытовую политику крупнейших продавцов на рынке портативных компьютеров; дать оценку ценовой политики торговых сетей; представить выводы и прогнозы относительно предложения портативных компьютеров.
Гипотеза исследования состояла из предположений: рынок портативных компьютеров в ближайшие 3-5 лет будет расти; предложение на рынке и число торговых сетей будут увеличиваться; на фоне увеличения предложения цена портативных компьютеров продемонстрирует динамику снижения, улучшиться качество обслуживания. Гипотеза нашла свое подтверждение в ходе маркетингового исследования.
Автор также пришел к следующим выводам.
1. Тенденции петербургского рынка имеют свои особенности по сравнению с общероссийской ситуацией. Он меньше московского рынка и более монополизирован. Мелкие фирмы практически не имеют на петербургском рынке никаких шансов.
2. Уровень сбытовой политики крупнейших торговых сетей города – «Кей» и «Компьютерный мир» можно признать удовлетворительным.
3. Ценовая политика рассмотренных сетей обнаруживают схожие черты. В этом смысле потребителю не предоставлено выбора.
4. Модельный ряд предлагаемых компьютеров в торговых сетях различен, но представлены изделия практически всех ведущих мировых производителей, что свидетельствует о достаточно высоком уровне менеджмента и маркетинга в компаниях.
4. Рынок ноутбуков Санкт-Петербурга очень перспективен и еще далек от насыщения, поэтому следует ожидать увеличение предложения и появления новых игроков.
1. Багиев Г.Л., Тарасевич В.М., Анн Х. Маркетинг. /Под общ. ред. Г.Л. Багиева. – М.: ОАО «Экономи-ка», 1999.
2. Божук С.Г. Маркетинговые исследования. Основные концепции и методы. – СПб.: Вектор, 2005. – 288 с.
3. Бор М.З. Основы экономических исследований. Логика, методология, организация, методика. - М.: Изд-во «ДИС», 1998.
4. Голубков Е.П. Маркетинговые исследования: теория, практика и методология. - М.: Финпресс, 1998.
5. Давидюк Г.П. Прикладная социология. – Минск, 1975.
6. Кошовец Е., Никитина Е. Затянувшийся апгрейд. 2003. //http://www.asmedia.ru/publication/id566.html.
7. Дейан А. Изучение рынка. – СПб.: «Нева», 2003.
8. Ламбен Ж.Ж. Менеджмент, ориентированный на рынок. – СПб.: Питер, 2004.
9. Лунев В. Ноутбук для работы. // http://www.business-magazine.ru/2003/34/30790/page2.html.
10. Малхотра Н.К. Маркетинговые исследования. Практическое руководство. – М.: Издательский дом «Вильямс», 2002.
11. Маркетинг. /Под ред. А.М.Немчина, Д.В. Минаева. – СПб.: Издательский дом «Бизнес-пресса», 2001.
12. Ноутбуки: Портативный переворот. 2005. Эксперт Северо-Запад // http://www.spbit.ru/analytics/a3973/.
13. О'Шонесси Дж. Конкурентный маркетинг: стратегический подход. – СПб.: Питер, 2001.
14. Производство ноутбуков в Юго-Восточной Азии. 2005. // http://www.nbprice.ru/info/details/17542.htm.
15. Романченко В. Российский рынок ноутбуков 2005: новые лидеры, новые тенденции. //http://www.3dnews.ru/mobile/market-2005/.
16. Русские марки ноутбуков. 2005. //http://www.nbprice.ru/info/details/16582.htm.
17. Черчилль Г.А., Якобуччи Д. Маркетинговые исследования. – СПб.: Изд. Дом «Нева», 2004.
18. Корпоративный сайт торговой сети «КЕЙ» - http://www.key.ru/
19. Корпоративный сайт торговой сети «Компьютерный мир» - http://www.compumir.ru/
«10» февраля 2006 г.
Структура российского рынка ноутбуков

[1]
Божук С.Г. Маркетинговые исследования. Основные концепции и методы. – СПб.: Вектор, 2005. – 288 с.; С.20-21.
[2]
Голубков Е.П. Маркетинговые исследования: теория, практика и методология. – М.: Финпресс, 1998.
[3]
Малхотра Н.К. Маркетинговые исследования. Практическое руководство. – М.: Издательский дом «Вилямс», 2002.
[4]
Дейан А. Изучение рынка. – СПб.: «Нева», 2003.
[5]
Ламбен Ж.Ж. Менеджмент, ориентированный на рынок. – СПб.: Питер, 2004.
[6]
Черчилль Г.А., Якобуччи Д. Маркетинговые исследования. – СПб.: Изд. Дом «Нева», 2004.
[7]
Божук С.Г. Маркетинговые исследования. Основные концепции и методы. – СПб.: Вектор, 2005.
[8]
Багиев Г.Л., Тарасевич В.М., Анн Х. Маркетинг. /Под общ. ред. Г.Л. Багиева. – М.: ОАО «Экономика», 1999, С.87-90.
[9]
См.: Маркетинг /Под ред. А.М.Немчина, Д.В. Минаева. – СПб.: Издательский дом «Бизнес-пресса», 2001.
[10]
Багиев Г.Л., Тарасевич В.М., Анн Х. Маркетинг. С. 98.
[11]
Дейан А. Изучение рынка. – СПб.: Нева, 2003.
[12]
Давидюк Г.П. Прикладная социология. – Минск, 1975, С. 114.
[13]
О'Шонесси Дж. Конкурентный маркетинг: стратегический подход. – СПб.: Питер, 2001. С.229-313.
[14]
Божук С.Г. Маркетинговые исследования. Основные концепции и методы. С.83.
[15]
Там же. С. 85.
[16]
Бор М.З. Основы экономических исследований. Логика, методология, организация, методика. - М.: Изд-во «ДИС», 1998, С. 79-102.
[17]
Голубков Е.П. Маркетинговые исследования: теория, практика и методология. С. 116-117.
[18]
Русские марки ноутбуков. 2005.//http://www.nbprice.ru/info/details/16582.htm.
[19]
Производство ноутбуков в Юго-Восточной Азии. 2005. // http://www.nbprice.ru/info/details/17542.htm.
[20]
Романченко В. Российский рынок ноутбуков 2005: новые лидеры, новые тенденции. //http://www.3dnews.ru/mobile/market-2005/
[21]
Лунев В. Ноутбук для работы. // http://www.business-magazine.ru/2003/34/30790/page2.html
[22]
Кошовец Е., Никитина Е. Затянувшийся апгрейд. 2003. //http://www.asmedia.ru/publication/id566.html.
[23]
Ноутбуки: Портативный переворот. 2005. Эксперт Северо-Запад // http://www.spbit.ru/analytics/a3973/.
[24]
Там же.
[25]
Ноутбуки: Портативный переворот. 2005. Эксперт Северо-Запад // http://www.spbit.ru/analytics/a3973/.
[26]
Русские марки ноутбуков. 2005.//http://www.nbprice.ru/info/details/16582.htm.
|