РЕФЕРАТ НА ТЕМУ
«Характеристика сучасних бізнес-моделей
сітьових і віртуальних компаній»
Зміст
Вступ
1. Загальні засади організаційного бізнес-моделювання
2. Побудова повної бізнес-моделі компанії
3. Особливості бізнес-моделей сітьових і віртуальних компаній
Висновки
Список літератури
Століття інформації і високих технологій наклав свій відбиток на еволюційний розвиток практично у всіх сферах діяльності людини. За рахунок автоматизації збільшується швидкість обробки інформації і, отже, підвищується продуктивність праці.
Спроби моделювання бізнесів-процесів почалися ще тоді, коли з'явився перший бізнес-план. Однак це було статичне відображення внутрішнього і зовнішнього середовища організації з декількома альтернативними варіантами розвитку. А якщо раптом відбувалося те, що не було передбачено в бізнес-плані, останній виявлявся неспроможним, тобто зміна навіть одного фактора вело до втрати актуальності всього бізнес-плану чи його частини. Для підтримки актуальності плану була потрібна трудомістка робота з перегляду всіх основоположень, що здійснювалася в основному вручну. Проблема прив'язки бізнес-плану до конкретної ситуації й існуючим факторам змусила керівників відмовитися від бізнесу-планування. Дійсно, легше скласти звіт за підсумками діяльності, чим щомісяця переписувати план. На відміну від бізнес-планування складання моделі має на меті однократний підхід, а потім тривале використання отриманого продукту.
Моделювання, по-перше, дозволяє автоматизувати процес управління, що саме по собі означає збільшення швидкості передачі інформації і підвищення контролю. А це вже, як мінімум, полегшує задачу керівника по двох управлінських функціях. По-друге, змодельована система має самонастроювальний характер. Це порозумівається наявністю однозначного алгоритму дій, тобто такого алгоритму, де кожен байт інформації буде спрямований у відповідний центр обробки даних, що, у свою чергу, відповідно відреагує на неї. Таким чином, усяка зміна навколишнього середовища спричинить ланцюжок змін у системі організації бізнесу.
Технічно, бізнес-моделювання не менш трудомісткий процес, чим складання бізнес-плану. Прийдеться пройти через паперовий варіант, перш, ніж буде можливе використання програмних засобів. У ході роботи необхідно знову і знову повертатися до вже прописаних моментів, вносити зміни і будувати все заново, а потім тестувати і шліфувати отриманий продукт разом зі своїми підлеглими.
Забиваем Сайты В ТОП КУВАЛДОЙ - Уникальные возможности от SeoHammer
Каждая ссылка анализируется по трем пакетам оценки: SEO, Трафик и SMM.
SeoHammer делает продвижение сайта прозрачным и простым занятием.
Ссылки, вечные ссылки, статьи, упоминания, пресс-релизы - используйте по максимуму потенциал SeoHammer для продвижения вашего сайта.
Что умеет делать SeoHammer
— Продвижение в один клик, интеллектуальный подбор запросов, покупка самых лучших ссылок с высокой степенью качества у лучших бирж ссылок.
— Регулярная проверка качества ссылок по более чем 100 показателям и ежедневный пересчет показателей качества проекта.
— Все известные форматы ссылок: арендные ссылки, вечные ссылки, публикации (упоминания, мнения, отзывы, статьи, пресс-релизы).
— SeoHammer покажет, где рост или падение, а также запросы, на которые нужно обратить внимание.
SeoHammer еще предоставляет технологию Буст, она ускоряет продвижение в десятки раз,
а первые результаты появляются уже в течение первых 7 дней.
Зарегистрироваться и Начать продвижение
Досвід упровадження моделювання на українських підприємствах дає дуже продуктивні результати: відпадає проблема координації дій на нижчому і середньому рівнях, багаторазово підвищується контроль, збільшується швидкість реакції на зміни в зовнішнім середовищі, підготовляється ґрунт для впровадження новітнього програмного забезпечення, а головне – підприємство одержує динамічну систему управління бізнесом, де можлива реалізація будь-яких тактичних задач без додаткових витрат на планування.
Дана робота присвячена дослідженню питання особливостей бізнес-моделей сітьових і віртуальних компаній.
Завданнями дослідження є
Бізнес-інжиніринг, як і будь-яка технологія, має свою парадигму – систему базових понять, що лежать в основі процесу розробки бізнес-моделі компанії. Узагальнений трафарет організаційного бізнес-моделювання приведений на рис. 1.

Рис. 1Модель організаційного бізнес-моделювання
Бізнес-інжиніринг заснований на системному підході до управління. Компанія розглядається як цільова, відкрита, соціально-економічна система. Можливості компанії (як будь-якої системи) визначаються як характеристиками її структурних підрозділів, так і організацією їх взаємодії. При цьому компанія (як відкрита система) належить ієрархічній сукупності відкритих систем – зовнішніх надсистем (ринок, державне оточення і т.д.) і внутрішніх підсистем (відділи, цехи, бригади і ін.). Побудова бізнес-моделі компанії починається з опису моделі взаємодії із зовнішнім середовищем за законом єдності і боротьби протилежностей.
Місія такій компанії по задоволенню соціально-значущих потреб ринку визначається як компроміс інтересів ринку і компанії. При цьому місія як атрибут відкритої системи розробляється, з одного боку, виходячи з ринкової кон'юнктури і позиціонування компанії щодо інших учасників зовнішнього середовища, а з іншою – об'єктивних можливостей компанії і її суб'єктивних цінностей, очікувань і принципів. Місія є своєрідною мірою амбітних устремлінь компанії і, зокрема, визначає ринкові претензії компанії (предмет конкурентної боротьби).
Уточнення і деталізація місії дозволяє розробити дерево цілей компанії і відповідних стратегій їх досягнення. При цьому на корпоративному рівні розробляються стратегії зростання, інтеграції і інвестиції бізнесів. Блок бізнес-стратегій визначає продуктові і конкурентні стратегії, а також стратегії сегментації і просування. Ресурсні стратегії визначають стратегії залучення матеріальних, фінансових, людських і інформаційних ресурсів. Функціональні стратегії визначають стратегії в організації компонент управління і етапів життєвого циклу продукції. Одночасно з'ясовується потреба і предмет партнерських відносин (субпідряд, сервісні послуги, просування і ін.). Це дозволяє задовольнити настирні вимоги Споживачів мати необхідний продукт, необхідної якості, в потрібній кількості, в потрібному місці, в потрібний час і за прийнятною ціною. При цьому компанія може зайняти в партнерському ланцюжку створюваних цінностей оптимальне місце, де її можливості і потенціал використовуватимуться найкращим чином.
Сервис онлайн-записи на собственном Telegram-боте
Попробуйте сервис онлайн-записи VisitTime на основе вашего собственного Telegram-бота:
— Разгрузит мастера, специалиста или компанию;
— Позволит гибко управлять расписанием и загрузкой;
— Разошлет оповещения о новых услугах или акциях;
— Позволит принять оплату на карту/кошелек/счет;
— Позволит записываться на групповые и персональные посещения;
— Поможет получить от клиента отзывы о визите к вам;
— Включает в себя сервис чаевых.
Для новых пользователей первый месяц бесплатно.
Зарегистрироваться в сервисе
Це дає можливість сформувати бізнес-потенціал компанії – набір видів комерційної діяльності, направлений на задоволення потреб конкретних сегментів ринку. Далі, виходячи із специфіки каналів збуту, формується первинне уявлення про організаційну структуру (визначаються центри комерційної відповідальності). Виникає розуміння основних ресурсів, необхідних для відтворення товарної номенклатури.
Бізнес-потенціал, у свою чергу, визначає функціонал компанії – перелік бізнес-функцій, функцій менеджменту і функцій забезпечення, що вимагаються для підтримки на регулярній основі вказаних видів комерційної діяльності. Крім того, уточнюються необхідні для цього ресурси (матеріальні, людські, інформаційні) і структура компанії.
Побудова бізнес-потенціалу і функціонала компанії дозволяє визначити зони відповідальності менеджменту. Матриця комерційної відповідальності закріплює відповідальність структурних підрозділів за отримання доходу в компанії від реалізації комерційної діяльності. Її подальша деталізація (шляхом виділення центрів фінансової відповідальності) забезпечує побудову фінансової моделі компанії, що, у свою чергу, дозволяє упровадити систему бюджетного управління.
Матриця функціональної відповідальності закріплює відповідальність структурних ланок (і окремих фахівців) за виконання бізнес-функцій при реалізації процесів комерційної діяльності (закупівля, виробництво, збут і ін.), а також функцій менеджменту, пов'язаних з управлінням цими процесами (планування, облік, контроль у області маркетингу, фінансів, управління персоналом і ін.). Подальша деталізація матриці (до рівня відповідальності окремих співробітників) дозволить одержати функціональні обов'язки персоналу, що в сукупності з описом має рацію, обов'язків, повноважень забезпечить розробку пакету посадових інструкцій.
Опис бізнес-потенціалу, функціонала і відповідних матриць відповідальності є статичним описом компанії. При цьому процеси, що протікають в компанії, поки в згорнутому вигляді (як функції) ідентифікуються, класифікуються і, що особливо важливе, закріплюються за виконавцями (майбутніми господарями цих процесів).
Це вносить прозорість в діяльність компанії за рахунок чіткого розмежування і документального закріплення зон відповідальності менеджерів. Таким шляхом розв'язується одне з самих хворих питань в організації управління російськими компаніями. За оцінками фахівців до 80% часу на будь-якій виробничій нараді марно йде якраз на з'ясування одвічного питання „хто винуватий?” у якій-небудь збійній ситуації, оскільки в компанії, як правило, немає єдиного розуміння „хто за що відповідає”, закріпленого певним управлінським регламентом.
Подальший розвиток (деталізація) бізнес – моделі відбувається на етапі динамічного опису компанії на рівні процесних потокових моделей. Ці моделі описують процес послідовного в часі перетворення матеріальних і інформаційних потоків компанії в ході реалізації який-небудь бізнес-функцій або функції менеджменту. При цьому спочатку (на верхньому рівні) описується логіка взаємодії учасників процесу, а потім (на нижньому рівні) – технологія роботи окремих фахівців на своїх робочих місцях.
Закінчується організаційне бізнес-моделювання розробкою моделі структур даних, яка визначає перелік і формати документів, супроводжуючих процеси в компанії, а також задає формати опису об'єктів зовнішнього середовища, компонентів і регламентів самої компанії. При цьому формується система довідників, на підставі яких одержують пакети необхідних документів і звітів.
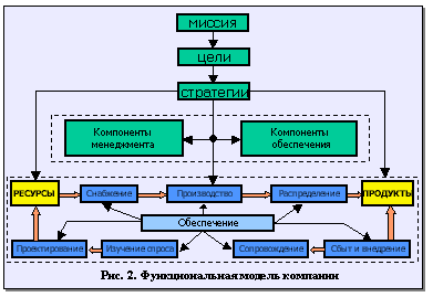
Вказаний підхід дозволяє представити діяльність будь-якої компанії у вигляді функціональної моделі (рис. 2).

Рис. 2. Функціональна модель компанії
На підставі місії формуються цілі і стратегії компанії. З їх допомогою визначається необхідний набір продуктів, і, як наслідок – необхідні ресурси. Відтворення продукції відбувається за рахунок переробки ресурсів в основному виробничому циклі. Його компоненти формують необхідні бізнес-функції для поставки ресурсів, виробництва продуктів і їх розподілу в місця реалізації. Для управління вказаним процесом відтворення формується сукупність компонентів менеджменту, яка породжує набір функцій управління. Для підтримки процесів відтворення і управління формуються набори відповідних функцій забезпечення (охорони, технічного оснащення, профілактики і ремонту і ін.).
Такий підхід дозволяє описати підприємство за допомогою універсальної безлічі управлінських регістрів (цілі, стратегії, продукти, функції, організаційні ланки і ін.). Управлінськими регістрами є ієрархічні класифікатори. Об'єднуючи їх у функціональні групи, і закріплюючи між собою елементи різних класифікаторів, ми одержимо повну бізнес-модель компанії як сукупність функціонально орієнтованих інформаційних моделей (рис. 3).

Рис. 3. Повна бізнес-модель підприємства
При цьому відбувається послідовний процесно-цільовий опис компанії (рис. 4).

Рис. 4. Етапи процесно-цільового опису компанії
Модель цілепокладання об'єднує місію, цілі і стратегії. Відповідає на питання навіщо компанія займається саме цим бізнесом, чому сподівається при цьому бути конкурентноздатною, які цілі і стратегії для цього необхідно реалізувати:
– Організаційно-функціональна модель закріплює бізнеси і функції за організаційними ланками. Відповідає на питання що, в якому підрозділі (де) і хто саме робить в компанії (і відповідно відповідає за це);
– Функціонально-технологічна модель описує послідовне перетворення матеріальних і інформаційних ресурсів в компанії. Відповідає на питання як відбувається перетворення ресурсів на кожній операції, в якій тимчасовій послідовності (коли) і як організована взаємодія операцій в процесі перетворення ресурсів (кому);
– Кількісна модель описує бюджети компанії – надходження і вибуття грошових коштів в ході виконання бізнес-процесів і виникаючі при цьому доходи і витрати. Відповідає на питання скільки необхідно фінансових ресурсів для забезпечення діяльності компанії;
– Модель структури даних описує класифікацію, формати, способи зберігання, адресність, час і місце використовування процедурних регламентів і кількісних звітів як самої компанії і так опису об'єктів зовнішнього оточення. Відповідає на питання в якому вигляді представлена інформація про компанію і зовнішнє середовище.
Бізнес-модель компанії забезпечує необхідну повноту і точність її опису. За допомогою бізнес-моделі формуються всі необхідні управлінські регламенти.
Саме цим досягається прозорість, передбаченість і відтворність бізнесу, забезпечуючи високу динаміку його розвитку, конкурентоспроможність, а значить, кінець кінцем, і інвестиційну привабливість компанії.
У середині 90-х років в багатьох дослідженнях наголошувалося: практично всі форми підприємництва онлайна були скопійовані з тих, що давно застосовуються в офлайновом світі. Сьогодні ж електронна комерція породила абсолютно унікальні операційні моделі, корпоративні стратегії і методи ведення бізнесу, що кардинально змінило відношення менеджерів до інтернет-технологій і їх ролі в рішенні задач, з якими стикаються компанії в умовах «нової економіки».
Віртуальний (електронний) бізнес – будь-яка ділова активність, що використовує можливості глобальних інформаційних мереж для перетворення внутрішніх і зовнішніх зв'язків з метою створення прибули.
Віртуальна комерція є найважливішим складовим елементом електронного бізнесу. Під електронною комерцією (е-комерція) маються на увазі будь-які форми ділових операцій, при яких взаємодія сторін здійснюється електронним способом замість фізичного обміну або безпосереднього фізичного контакту і в результаті якого право власності або право користування товаром або послугою передається від однієї особи іншому.
Електронну комерцію можна розділити на наступні категорії:
– Бізнес-бізнес (business-to-business, В2В);
– Бізнес-споживач (business-to-consumer, В2С);
– Бізнес-адміністрація (business-to-administration, В2А);
– Споживач-адміністрація (consumer-to-administration, С2А);
– Споживач-споживач (consumer-to-consumer, С2С).
Бізнес-модель В2В включає всі рівні взаємодії між компаніями. При цьому можуть використовуватися спеціальні технології і стандарти електронного обміну даними, наприклад такі, як EDI (Electronic Data Interchange).
Вигоди від подібної співпраці важко переоцінити. Наприклад, ділер дістає можливість самостійно розміщувати замовлення і стежити за ходом їх виконання, працюючи з базами даних постачальника. Також і постачальник, маючи підключення до складських баз, може оперативно відстежувати запаси партнера і тим самим своєчасно їх поповнювати.
Подібні приклади можна знайти в будь-якій сфері взаємодії між компаніями.
Бізнес-модель В2С складається з елементів електронної роздрібної торгівлі. У Інтернеті сьогодні представлене велике число електронних магазинів, що пропонують широкий спектр товарів і послуг кінцевим споживачам.
В2А – взаємодія бізнесу і адміністрації включає ділові зв'язки комерційних структур з державними організаціями, починаючи від місцевих властей і закінчуючи міжнародними організаціями. Наприклад, останнім часом у наявності прагнення урядів розвинених країн і керівництва міжнародних організацій активно використовувати Інтернет для проведення закупівель товарів і послуг за допомогою Інтернету.
С2А – цей напрям якнайменше розвинений, проте має достатньо високий потенціал, який може бути використаний для організації взаємодії державних структур і споживачів, особливо в соціальній і податковій сфері.
С2С – останній напрям, що виділяється в категоріях електронної комерції. Цьому напряму ще належить великий шлях розвитку, проте його роль також дуже важлива. Цей напрям включає можливість взаємодії споживачів для обміну комерційною інформацією. Це може бути обмін досвідом придбання того або іншого товару, обмін досвідом взаємодії з тією або іншою фірмою і багато що інше. До цієї ж області відноситься і форма аукціонної торгівлі між фізичними особами.
Сфери застосування електронної комерції не будучи єдиною технологією, електронна комерція характеризується різносторонністю. Вона об'єднує широкий спектр бізнесопераций, які включають:
– обмін інформацією;
– встановлення контактів, наприклад, між потенційними замовниками і постачальниками;
– пред- і післяпродажну підтримку, наприклад, уявлення докладної інформації про продукти і послугах, документації, відповідей на питання замовників і т. д.;
– продаж товарів і послуг;
– електронну оплату, зокрема з використанням електронних платіжних систем;
– розповсюдження продуктів, включаючи як управління доставкою і її відстежування для фізичних продуктів, так і безпосередню доставку продуктів, які можуть розповсюджуватися електронним шляхом;
– можливість організації віртуальних підприємств – групи окремих фахівців або навіть незалежних компаній для ведення спільної комерційної діяльності;
– здійснення бізнес-процесів, спільно керованих компанією і її торговими партнерами.
Електронна комерція є засобом ведення бізнесу в глобальному масштабі. Вона дозволяє компаніям ефективно і гнучко здійснювати внутрішні операції, більш повно взаємодіяти з постачальниками і швидше реагувати на запити і очікування замовників. Компанії дістають можливість вибору кращих постачальників незалежно від географічного розташування, а також можливість виходу на глобальний ринок з своїми товарами і послугами.
Можливості електронної комерції привносять наступні нові елементи в сучасний бізнес:
– зростання конкуренції;
– глобалізацію сфер діяльності;
– персоналізацію взаємодії;
– скорочення каналів розповсюдження товарів;
– економію витрат.
В даний час бізнес-модель „чистої” Інтернет-компанії, вперше використана Amazon.com, вважається однією з двох найтиповіших форм взаємодії продавців і покупців (сегмент В2С).
Дана модель базується на електронному посередництві віртуальної торгової крапки між виробниками (або дистриб’юторами) товарів і роздрібними клієнтами. У принципі, таким магазинам байдуже ніж торгувати, головне, щоб з боку покупців був попит, а з боку постачальників – пропозиція. Тобто, щоб товари/послуги були в наявності і за необхідною ціною.
Ця бізнес-модель відразу придбала популярність серед торговців онлайна, проте так же швидко стала видна і її основна слабкість – будучи легко відтворною, вона не забезпечує стратегічних конкурентних переваг. Іншими словами, коли на ринок електронної комерції виходить достатньо багато веб-магазинів з невідомими раніше (або маловідомими) назвами і стандартним асортиментом, окремий продавець не може бути упевнений, що скільки-небудь значна кількість покупців вибере для придбання товарів саме його вітрину.
Друга модель (також відноситься до найтиповіших для сегменту В2С) – організація інтернет-підрозділу офлайнової торгово-сервісної фірми. Взаємодія між продавцем і покупцем в даному випадку майже не відрізняється від першої моделі. Різниця полягає лише у тому, що магазин онлайна перевіряє наявність товару на власному складі, а не на складі постачальника, а, отже, не залежить від його сумлінності. Така модель має перевагу перед першою, якщо материнська компанія має в своєму розпорядженні добре відому покупцям торгову марку і, відповідно, використовує Мережу як додатковий канал реалізації товарів/послуг.
Ця модель не так легко копіюється конкурентами, як попередня, оскільки для успіху суперникам необхідні такі ж сильні торгові марки. Проте у неї існує інший серйозний недолік. Розвиток нового напряму не обов'язково приводить до сумарного зростання числа покупців і обороту торгової фірми в цілому. Часто відбувається так звана „каннібалізація” ринків збуту, тобто віртуальний магазин починає конкурувати з своїми “фізичними” побратимами і нарощувати свій оборот за рахунок їх. Крім того, помилки в управлінні Web-підрозділами можуть викликати негативні наслідки для офлайнового бізнесу. Відомі приклади, коли технічні неполадки на сервері або невчасна доставка замовлених по Інтернету товарів викликали відтік покупців і із звичних торгових крапок, що належать материнській компанії.
У моделях 1 і 2 основною метою торговця є реалізація наперед встановленого набору товарів/послуг, представленого в статичних (фіксованих) каталогах на Web-сайті фірми. Стратегія мережевого магазина полягає у використовуванні основних переваг ринку електронної комерції (низькі ціни, доставка на будинок, гнучкі умови оплати) для продажу стандартних товарів або послуг масовому споживачу. При цьому покупці не можуть впливати на ціну і пред'явити свої побажання щодо конфігурації, розмірів або інших параметрів продукції, що придбавається.
Інші В2С бізнес-моделі, що сформувалися в сегменті, відрізняються від розглянутих вище або можливістю персональної настройки реалізовуваних товарів/послуг, або наявністю специфічних галузевих особливостей.
Третя модель (звана також моделлю „обмеженої індивідуалізації”) використовується головним чином в електронній торгівлі комп'ютерами, програмним забезпеченням, побутовою технікою, автомобільними комплектуючими, квитками на спортивні змагання і розважальні заходи, туристичними послугами (замовлення квитків, бронювання номерів в готелях, оренда автомобілів, продаж турів). Як і перші дві, ця модель розрахована на масового споживача.
Принципова відмінність цієї моделі від двох попередніх полягає у тому, що віртуальний торговець забезпечує певний облік купівельних переваг. Клієнт має нагоду вибрати варіант/конфігурацію товару або пакету послуг, що цікавить його, виходячи з пропонованого на сайті набору параметрів. Використовування даної моделі в електронній комерції дозволяє істотно зменшити товарні запаси на складах і одержати таким чином значну економію на витратах в порівнянні з “фізичними” торговими комплексами.
Четверта модель організації бізнесу в сегменті В2С заснована на зборі магазином онлайна попередніх замовлень з подальшим їх виконанням. У подібних випадках віртуальна торгова крапка звичайно є підрозділом виробника товаров/постачальника послуг, який прагне наперед визначити попит на продукцію, що вперше виводиться їм на ринок (наприклад, так поступають автомобілебудівні компанії при випуску нових моделей машин). Іноді за цим же принципом працюють Web-сайти, що спеціалізуються на продажу товарів обмеженого попиту (таких, як предмети мистецтва). Основна проблема для продавця полягає в необхідності гарантувати потенційному клієнту виконання замовлення на наперед обумовлених умовах. Покупець же ризикує одержати вибраний товар/послугу із запізненням (або не одержати взагалі).
Відмітною особливістю четвертої моделі є здійснення процесу купівлі-продажу у декілька етапів. Спочатку продавець збирає заявки, потім з'ясовує у постачальника терміни і умови виконання замовлення, після чого інформує про це потенційних клієнтів (як правило, за допомогою електронної пошти) і, нарешті, у разі їх згоди забезпечує доставку товару.
П'ята модель – віртуальний аукціон. Ця модель в сегменті В2С поки не набула значного поширення. По суті справи, єдиний широко відомий приклад – мережевий торговий пасаж („молл”) priceline.com. Суть моделі полягає у тому, що потенційний покупець “торгується” з магазином в режимі реального часу, намагаючись „збити” встановлену продавцем первинну ціну на товар послугу. Відкриття priceline.com. у 1999 р. викликало в США великий резонанс. Споживачі були привернуті не тільки можливістю заощадити, але і незвичайною процедурою розміщення замовлення, що нагадує азартну гру в казино. Правда, власники сайту не приховували, що значні знижки забезпечувалися численними спонсорами, які розцінили організацію роздрібного аукціону онлайна як перспективу позбавитися зайвих запасів і підвищити оборотність засобів.
бізнес моделювання сітьовий віртуальний
Бізнес-інжиніринг, як і будь-яка технологія, має свою парадигму – систему базових понять, що лежать в основі процесу розробки бізнес-моделі компанії.
Компанія розглядається як цільова, відкрита, соціально-економічна система. Можливості компанії (як будь-якої системи) визначаються як характеристиками її структурних підрозділів, так і організацією їх взаємодії. При цьому компанія (як відкрита система) належить ієрархічній сукупності відкритих систем – зовнішніх надсистем (ринок, державне оточення і т.д.) і внутрішніх підсистем (відділи, цехи, бригади і ін.).
Бізнес-модель компанії забезпечує необхідну повноту і точність її опису. За допомогою бізнес-моделі формуються всі необхідні управлінські регламенти.
Віртуальний (електронний) бізнес – будь-яка ділова активність, що використовує можливості глобальних інформаційних мереж для перетворення внутрішніх і зовнішніх зв'язків з метою створення прибули.
1. Геєць В. М., Лисенко Ю. Г., Вовк В. М. і інші. Економічна кібернетика: Підручник у 2-х томах. – Донецьк: ТОВ «Юго-Восток, Лтд», 2005. – 508 с.
2. Гончарова Н. П. , Федонін О. С. , Швиданенко Г. О. та ін. Управління підприємствами: сучасні тенденції розвитку Монографія — За заг. ред. проф. О. С.Федоніна. — К.: КНЕУ, 2006. — 288 с.
3. Кэлфф Д. Бизнес не по-американски. Новая европейская бизнес-модель: пер. с англ. / Кэлфф Д.; под ред. Балашова В.В. – М.- СПб.: Вершина, 2007. – 287 с.
4. Левченко Ф. А., Береза А. М., Трохіменко В. С.Електронна комерція: Підручник для самостійного вивчення. — К.: КНЕУ, 2002. — 326 с.
5. Ревуцька Н.В. Використання портфельного аналізу для побудови проектної бізнес-моделі компанії // Маркетинг в Україні, 2004. – №5. – С. 52-55.
6. Шершньова З. Є.Стратегічне управління: Підручник. — 2-ге вид., перероб. і доп. — К.: КНЕУ, 2004. — 699 с.
7. Щенников С.Ю. Реинжиниринг бизнес-процессов. Экспертное моделирование, управление, планирование и оценка Щенников С.Ю. – М.: Ось-89,2004.–288с.
|